The Future of Online Marketplaces in Nepal: A Digital Transformation Story
Exploring how Nepal's online marketplaces are quietly reshaping the lives of millions, from small-town shop owners to digital entrepreneurs building the next generation of commerce.
Shrijal Paudel
@shrijalpaudel
What if Nepal's online marketplaces aren't just growing⦠but quietly reshaping how millions live, work, and buy?
I think about this often, about how different people across Nepal experience commerce every day. The digital transformation isn't happening in boardrooms or tech conferences β it's happening in small moments, in daily decisions, in the quiet persistence of people building something new.
π‘ Did you know? Nepal's startup ecosystem has grown by 340% in the past 3 years, with marketplaces leading the digital revolution in the country.
The Human Stories Behind the Data
Let's start with real people:
A shop owner in a small town refreshing their phone, waiting for a wholesaler's price update.
Every morning starts the same way β checking inventory, comparing prices across platforms, calculating margins on paper receipts scattered across a wooden desk.
A delivery rider trying to finish orders without route optimization.
Kathmandu's traffic is unpredictable, but delivery times must be. They're juggling 15 orders across different apps, each with its own timing requirements and customer expectations.
A student choosing to shop online because it's becoming a habit.
Faster, easier, more predictable. No more bargaining in crowded markets, no more wondering if products are authentic, no more carrying heavy bags through busy streets.
A wholesaler handling stacks of papers and calls to manage demand.
Manual tasks dominating their day: managing inventory across suppliers, coordinating with retailers, tracking payments, and predicting what will sell tomorrow based on yesterday's sales.
Young minds trying to build something digital, while navigating a system not fully ready.
They have the vision, skills, and passion β but sometimes feel like they're building the future in a world still catching up to understand what they're creating.
All these people are connected. And the next evolution of Nepal's marketplaces could bring their worlds even closer together.
The Current State: Nepal's E-commerce Landscape in 2025
The numbers tell an interesting story. According to Statista 2024, Nepal's e-commerce market is valued at approximately $150 million and growing at 20% annually.
But behind these numbers lies a more complex reality of digital transformation happening unevenly across the country.
π Market Insight: With over 68% mobile-first users, Nepal is positioned perfectly for AI-powered logistics solutions that can leverage the country's mobile penetration to create more efficient delivery networks across challenging terrain.
Market Breakdown by Platform Type
| Platform Type | Market Share | Primary Users | Growth Rate |
|---|---|---|---|
| Mobile-first Apps | 68% | Urban youth | +35% |
| Social Commerce | 22% | Small businesses | +45% |
| Traditional E-commerce | 10% | Established retailers | +12% |
The Infrastructure Challenge
Nepal's unique geography presents both opportunities and challenges. Mountainous terrain that limits physical retail expansion also makes digital commerce more attractive. However, internet connectivity varies dramatically between urban and rural areas, creating an uneven playing field for marketplace participants.
Payment systems tell a similar story. While mobile banking adoption has reached 89% in urban areas, rural penetration remains at just 34%. This digital divide means that while urban consumers can seamlessly switch between cash-on-delivery and digital payments, rural entrepreneurs often face significant barriers to participating in online marketplaces.
The gap isn't just in technology adoption β it's in the ecosystem that supports it. Payment integration remains fragmented, logistics networks are still maturing, and trust in digital transactions varies significantly across regions.
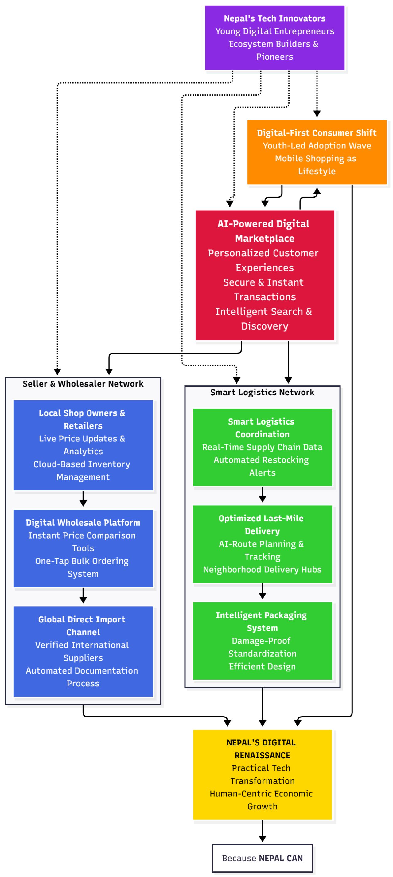
The Future: AI-Powered Marketplaces Are Coming
Here's how the future might actually look:
π€ AI-Powered Price Optimization
Imagine our small-town shop owner receiving real-time price suggestions based on local demand, seasonal patterns, competitor pricing, and even weather forecasts.
The system learns from hundreds of similar shops, helping optimize margins while staying competitive.
See how this works β
The AI analyzes local purchasing patterns, competitor pricing, inventory levels, and even upcoming festivals or events. It suggests optimal pricing that maximizes profit while remaining competitive, automatically adjusting throughout the day as market conditions change.
π Smart Route Optimization
Our delivery rider would no longer juggle 15 orders across different apps. Instead, an intelligent system coordinates all delivery requests across platforms.
Creating optimal routes that consider traffic patterns, delivery windows, and even rider preferences.
See how this works β
The system processes real-time traffic data, delivery time windows, and rider locations to suggest the most efficient delivery sequence. It might even predict which orders are likely to be delayed and proactively suggest route adjustments.
π Personalized Shopping Experiences
For our student shopper, the marketplace becomes increasingly intuitive.
It learns their preferences, budget constraints, and even study schedule, suggesting products at the right time with relevant alternatives based on peer reviews and personal needs.
See how this works β
AI analyzes browsing history, purchase patterns, social media activity, and even academic calendar to predict needs and suggest relevant products. It balances price, quality, and delivery speed based on the student's specific circumstances.
π Demand Forecasting for Wholesalers
Instead of managing stacks of papers and making calls, our wholesaler gets automated demand predictions.
Based on retailer purchasing patterns, seasonal trends, economic indicators, and even social media sentiment analysis.
See how this works β
Machine learning algorithms process data from multiple sources β retailer orders, social media trends, weather forecasts, and economic indicators β to predict demand with increasing accuracy. The system automatically generates inventory recommendations and supplier coordination suggestions.
π Entrepreneur Support Ecosystem
Young entrepreneurs building digital solutions get access to an integrated support system.
From AI-powered market research tools to automated compliance checking, funding recommendations, and even matching with suitable mentors based on their industry and stage.
See how this works β
AI analyzes the entrepreneur's business model, target market, and growth stage to provide personalized recommendations for tools, resources, funding opportunities, and regulatory guidance. It even identifies potential partnership opportunities with complementary businesses.
π Learn More About Nepal's Innovation
To understand how these AI solutions fit into Nepal's broader tech landscape, explore comprehensive insights into Nepal's startup ecosystem and discover the entrepreneurs already building tomorrow's solutions.
The Technology Behind the Transformation
The implementation isn't just about adding AI features β it's about creating an integrated ecosystem where each component enhances the others.
Core Technology Stack
π§ Machine Learning Engine
Processing millions of data points to provide real-time recommendations
π Blockchain Integration
Ensuring transparent, secure transactions and building trust
π‘ IoT Connectivity
Real-time inventory tracking and supply chain visibility
βοΈ Cloud Infrastructure
Scalable computing power that grows with marketplace demands
π± Mobile-First Design
Optimized for Nepal's mobile-heavy internet usage
Data Privacy and Security
As AI systems become more sophisticated, data privacy becomes crucial. Nepal's digital marketplace future must balance personalization benefits with user privacy protection. This means implementing robust data protection measures, transparent AI decision-making, and user control over personal information.
Challenges and Considerations
The path to this future isn't straightforward. Several challenges need addressing:
π Digital Divide
Ensuring that AI-powered marketplaces don't exclude those with limited internet access or digital literacy.
π₯ Job Displacement
Managing the transition as automation affects traditional retail and distribution jobs.
π‘οΈ Data Sovereignty
Ensuring that Nepal's marketplace data remains within national borders and serves local interests.
π Regulatory Framework
Developing appropriate laws and regulations for AI-driven commerce before it becomes too complex to manage.
The Human-Centered Approach
What excites me most about Nepal's marketplace future is its potential to remain human-centered. Unlike some global platforms that prioritize scale over local connection, Nepal's digital marketplace evolution can learn from both successes and failures elsewhere.
The key is building technology that amplifies human capabilities rather than replacing human judgment. Our shop owner doesn't need AI to make all decisions β they need AI to provide better information for making their own decisions. Our delivery rider doesn't need autonomous systems β they need intelligent assistance that respects their expertise and local knowledge.
Building Trust in the Digital Age
Trust remains the foundation of any marketplace, digital or physical. Nepal's advantage lies in its strong community networks and social connections. AI-powered marketplaces can leverage these existing trust networks rather than trying to replace them.
Imagine a system where your shop owner's reputation on one platform affects their credibility on another, where community ratings carry weight across the entire ecosystem, and where local business networks become the foundation for digital trust.
Implementation Roadmap: From Vision to Reality
The transformation won't happen overnight. Here's a realistic roadmap for implementing AI-powered marketplaces in Nepal:
Phase 1: Foundation (2025-2026)
Infrastructure development, basic AI integration, and pilot programs with major urban centers.
Phase 2: Expansion (2027-2028)
Scale successful pilots, integrate rural areas, and develop specialized AI for different market segments.
Phase 3: Optimization (2029-2030)
Full AI integration, cross-platform optimization, and international expansion opportunities.
The Global Opportunity
Nepal's marketplace evolution could serve as a model for other developing economies. The combination of challenging geography, mobile-first adoption, and strong community networks creates unique conditions for testing AI-powered commerce solutions.
Successfully implementing these systems in Nepal would demonstrate that AI-powered marketplaces can work effectively in diverse economic and geographical conditions. This knowledge could be exported to similar markets across South Asia and beyond.
Measuring Success: Beyond Revenue
Success shouldn't be measured only by transaction volumes or revenue growth. Key metrics for Nepal's marketplace evolution should include:
- β Increased income for small businesses and entrepreneurs
- β Reduced time spent on administrative tasks
- β Improved access to markets for rural producers
- β Enhanced financial inclusion through digital payments
- β Job creation in technology and support services
- β Preservation of local business culture and relationships
Conclusion: A Practical, Human, and Transformative Future
The future of online marketplaces in Nepal is not just digital. It's practical, human, and transformative.
It's our small-town shop owner making smarter decisions with better information. It's our delivery rider completing more routes with less stress. It's our student finding exactly what they need at prices they can afford.
It's our wholesaler growing their business with data-driven insights. It's our young entrepreneurs building the next generation of tools that serve real people with real needs.
This transformation won't happen through grand gestures or massive investments alone. It'll happen through thousands of small improvements, each making someone's daily work a little easier, their business a little more successful, their life a little better.
The question isn't whether this future will arrive β it's whether Nepal will lead the way in creating marketplaces that serve humanity rather than just maximizing profit. Given the resilience, creativity, and community spirit I've witnessed in Nepal's business ecosystem, I'm optimistic that the answer is yes.
Frequently Asked Questions
Will AI-powered marketplaces replace human jobs?
AI will automate routine tasks but create new opportunities in areas like system management, customer service, and data analysis. The key is ensuring that displaced workers receive training for new roles in the evolving marketplace ecosystem.
How will rural areas benefit from AI-powered marketplaces?
Rural areas will benefit through better access to markets, price transparency, demand forecasting for local producers, and reduced logistics costs through optimized delivery routes. Mobile-first design ensures accessibility even with limited internet infrastructure.
What about data privacy and security?
Data privacy will be built into the system architecture from the start. This includes transparent data usage policies, user control over personal information, robust security measures, and compliance with both local and international privacy standards.
How long before we see these changes?
Basic AI features are already emerging in Nepal's marketplaces. Full implementation will be gradual, with pilot programs starting in 2025 and broader adoption by 2028-2030, depending on infrastructure development and regulatory frameworks.
Can small businesses compete with larger platforms?
AI-powered marketplaces will actually level the playing field by giving small businesses access to the same data-driven insights and optimization tools that large companies use, but tailored for their specific needs and scale.
What role will blockchain play in Nepal's marketplace evolution?
Blockchain technology will enhance transparency and trust in transactions, particularly important in a market where traditional banking infrastructure is limited. It can enable secure smart contracts, verify product authenticity, and facilitate cross-border payments more efficiently.
How will Nepal's unique geography impact AI marketplace implementation?
Nepal's mountainous terrain creates both challenges and opportunities. While physical delivery is complex, this difficulty makes digital solutions more valuable. AI can optimize delivery routes across difficult terrain, and the geography creates natural market segmentation that AI can leverage for better localized experiences.
What investment is needed for AI marketplace infrastructure?
Initial investment focuses on cloud infrastructure, data collection systems, and mobile-first applications. Nepal can leverage existing mobile penetration and gradually build AI capabilities through partnerships with international tech companies while developing local expertise.
How will AI handle Nepal's cash-based economy?
AI systems will work alongside existing cash-based systems, gradually introducing digital payment options through incentives and convenience. The technology will include features like digital wallets, cryptocurrency integration, and seamless cash-to-digital conversion options.
What are the success stories from similar markets?
Markets like Indonesia, Vietnam, and Bangladesh have successfully implemented mobile-first AI commerce solutions. Their experiences show that success comes from local adaptation rather than simply copying global platforms, which is why understanding Nepal's unique startup ecosystem is crucial for building appropriate solutions.
π Sources & References
The transformation of Nepal's online marketplaces represents more than technological advancement β it's about creating systems that amplify human capability while preserving the community connections that make commerce meaningful.
The future is practical because it solves real problems. It's human because it serves real people. And it's transformative because it has the power to change how an entire nation participates in the global digital economy.
Editorial Note
This article was written by Shrijal Paudel based on personal experience and research. The views expressed here are solely my own and do not represent those of my employer or associated organizations. Content on this site is for informational purposes only.